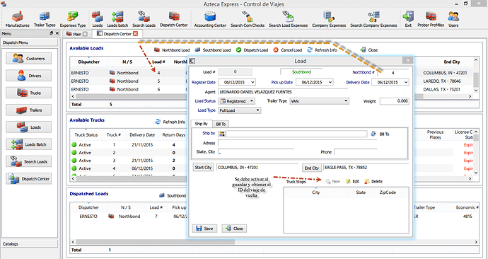
Hola a todos, tengo mi pantalla principal para los despachadores de viajes, donde dan de alta los viajes de ida (northbond) y los viajes de vuelta (Southbond), se registran con datos generales y al despacharlos abro otro formulario y lo relleno con mas datos… no tengo probema con los viajes de ida (northbond) ya que es un viaje nuevo, y la pantalla va en blanco con algunos campos con valor predeterminado y al guardar uso el “guardar en alta o modificacion” para que no me cierre el formulario, ya que tengo por ahi una rejilla para agregar ciudades, pero se activa al grabarse el viaje y obtener el ID del viaje…
El problema es con los viajes de Vuelta, ya que para generar un viaje de vuelta debe de seleccionar cual fue el viaje de ida, si si selecciono un viaje de ida entonces creo una ficha en memoria obtengo los datos del viaje de ida y pongo algunos en el de vuelta, y uso Pedir Formulario para abrir la ficha, total se graba y al regresar dispara un evento buscar para actualizar la rejilla de los viajes, peroooooooo, pues ahora en ese mismo formulario puse la rejilla de las ciudades, en la cual solo se pueden agregasr siempre y cuando ya tenga el ID del viaje de vuelta, por lo que el codigo que tengo ya no me funciona, el “guardar ficha en alta o modificacion” no funciona con el codigo que mando llamar al formulario…
Manejador de Evento ( Nuevo_Viaje_ida ) “SouthBond”
Set ( T_VIAJE, "" )
Set ( NO_VIAJE, 0 )
Set ( CD_INI, 0 )
Set ( CD_FIN, 0 )
Set ( T_TRAILER, 0 )
Set ( CHOFER1, 0 )
Set ( CHOFER2, 0 )
Interfaz: Procesar ( LISTA_VIAJES, Todas )
Leer ficha seleccionada
Set ( T_VIAJE, #IDA_VUELTA )
Set ( NO_VIAJE, #ID )
Set ( CD_INI, #CIUDAD_ORIGEN )
Set ( CD_FIN, #CIUDAD_DESTINO )
Set ( CHOFER1, #CHOFER1 )
Set ( CHOFER2, #CHOFER2 )
Set ( T_TRAILER, #TIPOS_TRAILERS )
Libre
If ( (NO_VIAJE > 0) & (T_VIAJE = "I") )
Cargar lista ( VIAJES@vAztecaDat, VIAJE_IDA, NO_VIAJE, , , )
If ( sysListSize > 0 )
Mensaje ( "Northbond load # " + #ID + " has assigned Southbond load # " + #ID_IDA.ID,
Información, "Information", )
Libre
Else
Crear nueva ficha en memoria ( ficha_viaje, VIAJES@vAztecaDat )
Procesar ficha en memoria ( ficha_viaje )
Modificar campo ( ID_IDA, NO_VIAJE )
Modificar campo ( IDA_VUELTA, "V" )
Modificar campo ( CIUDAD_DESTINO, CD_INI )
Modificar campo ( CIUDAD_ORIGEN, CD_FIN )
Modificar campo ( TIPOS_TRAILERS, T_TRAILER )
Modificar campo ( CHOFER1, CHOFER1 )
Modificar campo ( CHOFER2, CHOFER2 )
Pedir formulario ( VIAJE@vAztecaApp, B_OK )
If ( B_OK )
Alta de ficha ( ficha_viaje )
Libre
Interfaz: Ejecutar manejador de evento ( BUSCAR, )
Libre
Else
Mensaje ( "Please, select one Northbond Load first", Información, , "Alert" )
Libre
Set ( NO_VIAJE, 0 )
Evento Validar del boton guardar
Set ( VALIDAR, 0 )
If ( !dateIsValid(#FECHA_REGISTRO) )
Set ( VALIDAR, 1 )
Else if ( !dateIsValid(#FECHA_SALIDA) )
Set ( VALIDAR, 1 )
Else if ( !dateIsValid(#FECHA_REGRESO) )
Set ( VALIDAR, 1 )
Else if ( #CARGADO="V" & isEmpty(#MOTIVO_VACIO) )
Set ( VALIDAR, 1 )
Else if ( #CIUDAD_ORIGEN = 0 )
Set ( VALIDAR, 1 )
Else if ( #CIUDAD_DESTINO = 0 )
Set ( VALIDAR, 1 )
Else if ( #SOLICITADO_POR = 0 )
Set ( VALIDAR, 1 )
Else if ( #FACTURAR_A = 0 )
Set ( VALIDAR, 1 )
Libre
If ( VALIDAR = 1 )
Mensaje ( "Some fields are empty", Exclamación, , "Alert" )
Interfaz: Establecer foco ( ED_FECHA_REGISTRO )
Set retorno proceso = NO
Else
Interfaz: Guardar la ficha en alta o modificación
Mensaje ( "Load Saved.!", Exclamación, 2, "Notification" )
Libre

